1.4 Rationale
Met Rationale kun je niet alleen redeneerschema’s maken. Rationale ondersteunt je ook bij het schrijven van een goed opgebouwd en daardoor overtuigend betoog.
Hieronder zie je hoe je met Rationale de benodigde stappen in dat proces van schrijven kunt vormgeven; vervolgens zie je aan de hand van een voorbeeld hoe je met Rationale een goed stuk kunt schrijven (Bron: www.RationaleOnline.com).
Stap 1. Orden informatie Informatie verkrijgen is niet zo moeilijk. De kunst is om de juiste informatie te selecteren en die vervolgens goed te structureren. Met behulp van de groepeerschema’s in Rationale kun je informatie van het internet direct op je werkblad ordenen. De piramidevormige schema’s ondersteunen je in het zodanig structureren van informatie dat de verbindingen duidelijk worden tussen het onderwerp en de daarin te onderscheiden thema’s of categorieën.
Figuur 1.5 |
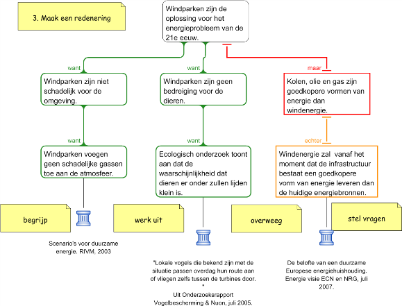
Stap 2. Structureer redeneringen Mensen geven vaak meningen, maar geven minder vaak ondersteunende redenen voor hun visie. De redeneerschema’s in Rationale stimuleren om ondersteunende redenen te geven en tegengestelde opvattingen erbij te betrekken. De schema’s gebruiken kleurcodes om redeneringen te verduidelijken – groen voor redenen, rood voor bezwaren en oranje voor weerleggingen. De schema’s bevatten ook indicatoren of verbindingswoorden die het verband tussen beweringen inzichtelijk maken.
Figuur 1.6 |
Stap 3. Geef en beoordeel bewijs Een toets voor een deugdelijke redenering is de kracht van het bewijs dat de beweringen ondersteunt. Met de basisvakken in Rationale kun je de bronnen waarop beweringen gebaseerd zijn aangeven. De verschillende iconen geven een visuele indruk van de breedte van het gebruikte bewijsmateriaal en de kwaliteit van het verschafte bewijs.
Figuur 1.7 |
Stap 4. Identificeer aannames Wij hebben het vaak over het analyseren van redeneringen. Dit kan verschillende zaken betekenen, waaronder het blootleggen van de logische structuur van de redenering en het identificeren van aannames en co-premissen. Voor studenten die op dit niveau moeten kunnen analyseren, is er in Rationale het analyseschema, waarin de relatie tussen de hoofdpremisse en co-premissen duidelijk kan worden gemaakt.
Figuur 1.8 |
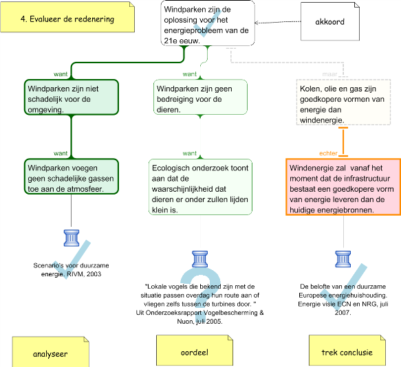
Stap 5. Evalueer redeneringen Nadat de redenen voor en tegen een bepaalde stelling logisch zijn gestructureerd, moeten ze geëvalueerd worden. Rationale geeft het evaluatieproces van beweringen en bewijs visuele ondersteuning – hoe sterker de kleur, des te sterker is de reden – terwijl iconen aangeven of individuele beweringen al dan niet acceptabel zijn. Dit geeft in één oogopslag direct inzicht in de conclusie en maakt communicatie erover gemakkelijk.
Figuur 1.9 |
Stap 6. Communiceer de conclusie Een goede presentatie van ideeën is cruciaal en maakt vaak het verschil tussen een goed en een gemiddeld resultaat. Rationale heeft formats waarmee je verschillende soorten betogen kunt schrijven. Deze formats (in Rationale ‘sjablonen’ genoemd) ondersteunen je bij het schrijven van een tekst. Bij het exporteren van het schema naar een tekstverwerker helpt een gedetailleerde instructie je bij het maken van een helder en systematisch betoog.
Figuur 1.10 |
Voorbeeld: Wel of geen windparken?
Figuur 1.11 |
Figuur 1.12 |
Figuur 1.13 |
Figuur 1.14 |
Figuur 1.15 |











