Voorbeeld
Schrijf nu een betoog op basis van het onderstaande schema, en gebruik daarbij de zojuist verworven kennis:

Hier is het voorbeeldantwoord:
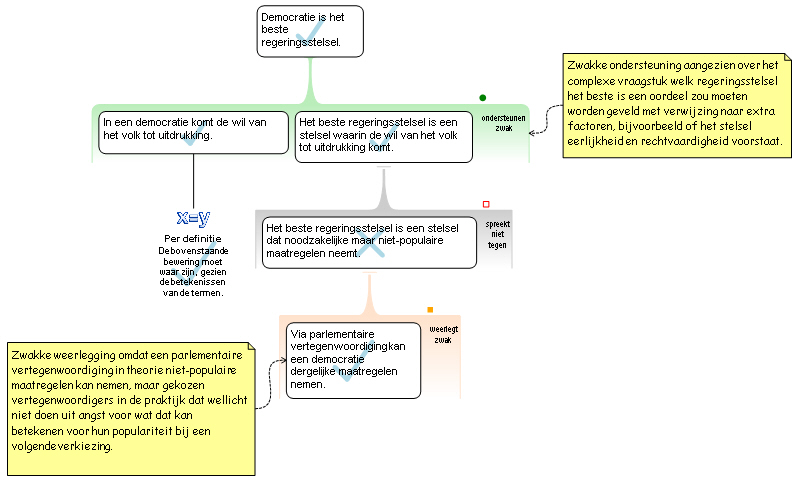
Ik geloof dat de democratie het beste regeringsstelsel is.
Mijn hoofdreden is afhankelijk van de bewering dat in een democratie de wil van het volk tot uitdrukking komt. Deze bewering zou moeten worden geaccepteerd aangezien deze per definitie waar is.
Mijn reden veronderstelt dat het beste regeringssysteem een systeem is waarin de wil van het volk tot uitdrukking komt. Deze aanname zou ondermijnd kunnen worden door de bewering dat het beste regeringsstelsel een stelsel is dat in staat is noodzakelijke maar niet-populaire maatregelen te nemen. Ik wijs dat bezwaar af aangezien een democratie dergelijke maatregelen kan nemen via een parlementaire vertegenwoordiging. Dit is een goede maar zwakke weerlegging omdat een parlementaire vertegenwoordiging in theorie niet-populaire maatregelen kan nemen, maar gekozen vertegenwoordigers in de praktijk dat wellicht niet doet uit angst voor wat dat kan betekenen voor hun populariteit bij een volgende verkiezing.
Aangezien de aanname niet met succes is ondermijnd, zouden we moeten accepteren dat mijn reden een goede reden is. Deze biedt slechts zwakke ondersteuning aan de stelling dat een democratie het beste regeringsstelsel is, aangezien over het complexe vraagstuk welk regeringsstelsel het beste is een oordeel zou moeten worden geveld met verwijzing naar ook andere factoren, bijvoorbeeld of het stelsel eerlijkheid en rechtvaardigheid voorstaat.
Op basis van de gegeven redenering zouden we de conclusie, dat de democratie het beste regeringsstelsel is, moeten accepteren.
Hier wordt stap voor stap uitgelegd hoe dit betoog tot stand is gekomen.
© Critical Thinking Skills BV.
Rationale Basisoefeningen versie 0.2
Let op: deze oefeningen worden regelmatig verbeterd. Een volgende keer kunnen zij dus iets gewijzigd zijn.